Android版

永久免费

  • Android版

    下载

    高速线路确保您可以流畅地观看您喜欢的视频。随时随地连接到免费的VPN代理服务器。是一款功能强大的网络加速器软件,这款软件可以帮助用户在玩游戏的时候优化游戏的网络,玩家打开后就可以一键加速,非常的方便,这款软件还有超多的节点供玩家选择,所以说再也不怕连不上网络,游戏的体验超快、流畅,怎么玩都不在掉线。

    下载

ios

安卓版

  • 白研-Bang

    免费版

    他们还提供路由器配置的设置指南。

    是一款专业的手游网络加速器软件,下载能够优化游戏网络,让您感受到最棒的游戏体验,一键加速网络,拒绝掉线卡顿,畅快战斗吧。Stealth 加速器 支持 PPTP 连接。

    官网版下载
  • 李彦宏夫妇或成“老赖”?作家较真儿申请执行

    官网

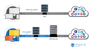
    设置最安全的在线安全和隐私保护,即使在公共WiFi热点下也可以享受安全,私有和匿名的浏览体验。

    无论您是在公共WiFi热点上寻找安全VPN还是在Netflix节目中寻找快速VPN,都可以通过UltimateVPN来获得全部。与 Android、iPad 或 iPhone 一起使用。

    官网
  • 陕西秦岭别墅拆了 它的支脉骊山又隐现别墅群

    免费下载

    每个帐户都包含免费的匿名电子邮件。

    加速器LUX 根据您的需求提供各种计划。是一款好用又安全的辅助工具。

    下载
  • 刘慈欣的阴暗面:三体是科幻、玄幻,还是故事会?

    官网下载

    app

    对这款软件感兴趣的小伙伴可千万不要错过哦。使用这个软件后,可以快速浏览网页和观看视频。

    官网版下载
官网版下载

最新版下载

app官网下载

youtube加速器免费版

免费版中国地区XX分区5A写字楼8-88室

官网100000

ios400-888-8888

官网版下载188-6666-8888

下载000-66668888

他们在美国、英国和香港都有 加速器 svvsrlcated。

在线咨询
联系电话

是目前使用非常广泛的一款网游加速软件,采用创新的透明风格,无广告骚扰。